Introduction
Mercanet est une solution de paiement de commerce électronique multicanale sécurisée conforme à la norme PCI DSS. Elle vous permet d’accepter et de gérer des transactions de paiement en prenant en compte les règles métiers liées à votre activité (paiement à la livraison, paiement différé, paiement récurrent, paiement en plusieurs fois, …).
L'objectif de ce document est d'expliquer la mise en oeuvre de la solution OneClick jusqu'au démarrage en production.
A qui s’adresse ce document
Ce document a pour objectif de vous aider à mettre en place une solution sécurisée permettant à vos clients réguliers de stocker leurs coordonnées de paiement en vue d’achats futurs. Il présente les fonctionnalités liées au paiement OneClick et décrit comment les mettre en œuvre avec la solution Mercanet.
L’objectif de la solution OneClick est de faciliter l’acte d’achat (et ainsi augmenter le taux de conversion) en améliorant l’expérience utilisateur, notamment pour les paiements effectués via mobiles.
Le principe est de permettre au client de payer en un seul clic sur les pages de paiement Mercanet. Il n’a pas à ressaisir ses coordonnées de paiement à chaque achat.
Pour avoir une vue d’ensemble de la solution Mercanet, nous vous conseillons de consulter les documents suivants :
- Présentation fonctionnelle
- Guide de configuration des fonctionnalités
Prérequis
Le paiement OneClick nécessite que les coordonnées de paiement de vos clients soient stockées par Mercanet pour vous permettre d’effectuer des paiements.
Pour être en conformité avec le RGPD, vous devez compléter votre registre interne de traitement des données personnelles, en précisant que les données bancaires sont conservées par Mercanet. Pour davantage d'informations sur le RGPD, veuillez vous référer à notre guide de Sécurité des systèmes d'informations.
Vue d’ensemble du service OneClick
Le paiement OneClick comporte plusieurs volets :
- l’enrôlement des coordonnées de paiement du client ;
- le paiement OneClick ;
- la gestion des coordonnées de paiement du client ;
- l’authentification du client.
Stockage des coordonnées de paiement du client
Lorsque vous enregistrez un client dans votre système d’information, vous devez lui associer un identifiant de compte unique (merchantWalletId) que Mercanet va utiliser pour stocker ses coordonnées de paiement. Cet identifiant sera utilisé pour les paiements ultérieurs.
Schéma de principe du paiement OneClick avec une carte :

Le schéma ci-dessus s’applique aussi au paiement OneClick avec ou un compte Paypal.
Le service OneClick se base sur le wallet Mercanet qui est un portefeuille virtuel sécurisé, conforme PCI, dans lequel sont stockées les coordonnées de paiement du client :
- Le wallet est multi-moyen de paiement.
- Identifiant OneClick =
merchantWalletId - Identifiant du moyen de paiement =
paymentMeanId
Les moyens de paiement utilisables en OneClick sont :
- Carte CB, Visa, Mastercard, Amex, Bancontact, Oney
- Compte Paypal
Mercanet stocke dans le wallet toutes les informations nécessaires pour vous permettre de débiter votre client à partir de son identifiant :
- Carte CB, Visa, Mastercard, Amex, Bancontact, Oney
- Numéro de carte
- Date d’expiration
- Marque de la carte
- Compte Paypal
- Identifiant du compte Paypal
Enrôlement des coordonnées de paiement du client
L’enrôlement du client consiste à enregistrer ses coordonnées de paiement dans le wallet de Mercanet. L’enrôlement peut être associé ou non à un premier paiement.
4 interfaces permettent d’enrôler un client :
- Paypage : les données de paiement sont enregistrées, lors d’un acte d’achat, depuis les pages de paiement hébergées par Mercanet.
- Office (M2M) : vous gérez vos propres pages pour la saisie des données de paiement et vous utilisez l’interface web online pour enregistrer le client dans le wallet Mercanet (Attention : l’enrôlement des moyens de paiement Paypal n’est pas disponible avec l’interface Office (M2M)).
- Walletpage : les données de paiement sont enregistrées, en dehors d’un acte d’achat, depuis les pages de gestion de wallet hébergées par Mercanet.
- In-App : vous enregistrez les données de paiement du client lors du premier paiement réalisé sur votre application mobile.
Paiement OneClick
Pour les paiements ultérieurs, vous transférez dans les requêtes l’identifiant du client, afin que Mercanet retrouve ses coordonnées de paiement déjà enregistrées dans le wallet.
- Paypage : à chaque achat, vous transmettez l’identifiant du client dans la requête de paiement ;
- Office (M2M): vous vous connectez à Mercanet via une interface Web online pour transmettre les demandes de débit ;
- In-App : à chaque achat, vous transmettez l’identifiant du client dans la requête de paiement.
Gestion des coordonnées de paiement du client
Pour compléter l’enrôlement des moyens de paiement et de leur utilisation pour effectuer des achats, il est possible de gérer le contenu des wallets. Plusieurs interfaces permettent d’agir sur le wallet.
5 types d’interfaces sont disponibles pour gérer le contenu des wallet :
- Paypage : le client peut modifier son wallet lors d’un acte d’achat ;
- In-App : le client peut modifier son wallet pendant ou en dehors d'un acte d'achat ;
- Walletpage : le client peut modifier son wallet en dehors d’un acte d’achat ;
- Office (M2M) : le commerçant peut modifier le wallet de ses clients ;
- Mercanet Back Office : le commerçant peut supprimer les moyens de paiement du wallet de ses clients.
Moyen de paiement expiré :
- si le moyen de paiement est expiré, il n'est pas sélectionable sur la page de paiement OneClick
- les moyens de paiement, expirés depuis plus de 3 mois, sont supprimés automatiquement de la base wallet
Authentification du client
Dans la cinématique OneClick, vous devez authentifier votre client avant d’accéder à l’identifiant stocké dans votre base client.
Une fois l’authentification faite, vous transmettez à Mercanet l’identifiant client dans la requête via le champ merchantWalletId.
Votre gestion des identifiants attribués à vos clients doit :
- Garantir une relation 1-1 entre le client et son identifiant (1 client = 1 identifiant OneClick),
- Permettre le stockage permanent des identifiants OneClick.
Mercanet gère le stockage sécurisé des coordonnées de paiement du client.
Personnalisation des pages
Afin de conserver la charte graphique de votre site e-commerce, les pages des interfaces Paypage et Walletpage sont personnalisables.
Veuillez consulter le document "Guide de personnalisation des pages de paiement (Paypage)" pour davantage d’informations.
Reporting
Pour plus d’informations, merci de consulter le guide de description des journaux.
Choix des connecteurs pour OneClick
Mercanet propose plusieurs interfaces pour enrôler les clients et traiter les paiements. Il convient, par conséquent, d’analyser votre besoin métier pour choisir le connecteur les plus adaptées à votre situation.
Le tableau ci-dessous vous aide à faire votre choix.
| Interfaces Cas d’usage |
Paypage | Office (M2M) | In-App | Walletpage | Mercanet Back Office | Préconisations pour choisir le connecteur |
|---|---|---|---|---|---|---|
| Gestion des pages d’enrôlement | ||||||
| Vous externalisez les pages de saisie des coordonnées de paiement pour vous affranchir des exigences PCI | V | X | X | V | X | Si vous utilisez Paypage pour traiter
vos paiements, vous pouvez capitaliser cette intégration existante
pour gérer l’enrôlement de vos clients. Sinon, nous
préconisons l’usage de Walletpage. |
| Vous gérez les pages de saisie des coordonnées de paiement que vous intégrez dans votre processus d’enrôlement des clients | X | V | V | X | X | Office (M2M) répond à votre besoin pour le e-commerce. Pour le m-commerce, nous préconisons l’usage de In-App. |
| Enrôlement avec ou sans paiement | ||||||
| Vous permettez à votre client d’enrôler son moyen de paiement lors d’un acte d’achat | V | V | V | X | X | Paypage, Office (M2M) ou In-App répondent à votre besoin, en fonction de votre décision d’externaliser ou pas les pages de saisie des coordonnés de paiement. |
| Vous permettez à votre client d’enrôler son moyen de paiement en dehors d’un acte d’achat | X | V | V | V | X | Walletpage, Office (M2M) ou In-App répondent à votre besoin, en fonction de votre décision d’externaliser ou pas les pages de saisie des coordonnées de paiement. |
| Paiement OneClick | ||||||
| Vous externalisez les pages de paiement | V | X | X | X | X | Paypage répond à votre besoin. |
| Vous gérez les pages de paiement sur votre site ou votre application mobile | X | V | V | X | X | Office (M2M) répond à votre besoin pour le e-commerce. Pour le m-commerce, nous préconisons l’usage de In-App. |
| Créditer le client | ||||||
| Vous avez besoin de créditer un de vos clients hors contexte de remboursement | X | V | X | X | X | Office (M2M) répond à votre besoin. |
| Gérer les coordonnées de paiement de votre client | ||||||
| Le client souhaite modifier l’alias d’un de ses moyens de paiement | V | V | X | V | X | Réutilisez la même interface que celle utilisée pour l’enrôlement. Toutefois, si vous utilisez In-App pour l’enrôlement, nous préconisons d’utiliser Office (M2M) pour ce cas. |
| Le client souhaite supprimer un de ses moyens de paiement | V | V | V | V | V | Réutilisez la même interface que celle utilisée pour
l’enrôlement. Toutefois, si vous utilisez In-App pour l’enrôlement, nous préconisons d’utiliser
Office (M2M) pour ce cas. Si vous ne pouvez,
ou ne souhaitez pas développer l’accès à la fonction "suppression"
pour vos clients, vous pouvez vous-même supprimer le moyen de
paiement du wallet de vos clients depuis Mercanet Back Office. |
| Le client souhaite supprimer son wallet | X | V | X | V | X | Si vous utilisez déjà Walletpage pour traiter d’autres cas d’usage, conservez cette interface pour permettre à votre client de supprimer son wallet. |
Mise en œuvre
Afin de mettre en œuvre le service OneClick, vous devez vous munir du guide des connecteurs adéquat pour prendre connaissance des détails techniques d’implémentation.
Enrôler les coordonnées de paiement de votre client avec Paypage
Il s’agit d’une cinématique de paiement Paypage classique dans laquelle les coordonnées de paiement sont enregistrées dans le wallet en cas de transaction acceptée.
Description
Voici un exemple de cinématique valable pour les moyens de paiement CB, VISA et MASTERCARD :

- Pour enregistrer les coordonnées de paiement du client vous le
redirigez vers Paypage en communiquant dans la
requête les données de la transaction (montant, devise, ..) ainsi que
l’identifiant du client (champ
merchantWalletId). - Mercanet affiche la page de paiement, le client fournit ses coordonnées de paiement puis valide.
- Mercanet procède à la vérification 3D-Secure.
- Mercanet effectue les contrôles anti-fraude.
- Mercanet envoie une demande d’autorisation à l’Acquéreur.
- Mercanet enregistre la transaction dans le back office.
- Si la transaction est acceptée, Mercanet enregistre les coordonnées de paiement du client dans le wallet.
- Mercanet affiche la page de ticket de paiement avec un message de confirmation de l’enregistrement du moyen de paiement du client.
- Mercanet vous retourne les réponses manuelle et automatique contenant les détails de la transaction y compris le résultat de l’enregistrement du client dans le wallet.
- Mercanet envoie la transaction en remise en fonction des modalités que vous avez paramétrées dans la requête de paiement.
La séquence décrite ci-dessus se transpose sur les moyens de paiement Amex, Bancontact, et Paypal.
Paramétrer la requête
Pour enrôler un client au service OneClick via Paypage, vous devez renseigner le champ ci-dessous :
| Champ | Valorisation |
|---|---|
merchantWalletId |
Identifiant unique du client |
Veuillez consulter le guide Paypage correspondant au connecteur choisi (JSON, POST ou SOAP) pour savoir comment renseigner la requête en fonction de votre besoin métier.
Analyser la réponse
Mercanet retourne une réponse manuelle et automatique classique Paypage. Lorsque vous recevez la réponse, avant de l'analyser et suivre les conseils du tableau ci-dessous, vérifiez le seal. Le seal recalculé, doit être identique au seal reçu.
Les champs relatifs à l’enrôlement du client sont les suivants :
| État | Champs de la réponse | Actions à réaliser |
|---|---|---|
| Transaction acceptée Client
enrôlé |
|
Stockez dans votre base client les données suivantes du
client :
|
| Transaction acceptée Client non
enrôlé |
|
Transaction acceptée mais le moyen de paiement du client
n’a pas été enrôlé pour une des raisons suivantes :
|
| Transaction refusée Client non
enrôlé |
responseCode =
différent de 00 |
Consultez le guide Paypage correspondant au connecteur choisi (JSON, POST ou SOAP) pour analyser la réponse de Mercanet. |
Enrôler les coordonnées de paiement de votre client avec Office (M2M)
Avant d’enregistrer le moyen de paiement dans le wallet, vous devez au préalable l’avoir vérifié via une requête d'authentification 3-D Secure et via une requête de paiement standard.
Description

Vous gérez la saisie des données du moyen de paiement sur votre site Web.
- Etape 1 : Vous faîtes une requête à Mercanet
pour vérifier le moyen de paiement avant d’enrôler Le client.
- Authentification 3-D Secure pour vérifier que c’est bien le titulaire qui utilise la carte (CB, Visa, Mastercard, Amex, Bancontact).
- Contrôles de lutte contre la fraude que vous avez configurés en fonction de vos règles métier (ex. carte étrangère, carte commerciale, ..)
- Demande d’autorisation vers l’acquéreur pour vérifier que la carte n’est pas en opposition (carte volée, perdue, ..)
- Mercanet enregistre la transaction.
- En fonction des éléments fournis dans la requête, Mercanet envoie, ou pas, la transaction en remise vers l’acquéreur.
- Mercanet vous envoie les résultats de la vérification du moyen de paiement.
- Etape 2 : Une fois la vérification du moyen de paiement effectuée, vous sollicitez Mercanet une seconde fois pour enregistrer le moyen de paiement dans le wallet.
- Mercanet vous retourne la réponse de l’enregistrement du moyen de paiement.
La séquence décrite ci-dessus se transpose sur les moyens de paiement Amex, et Bancontact.
Paramétrer les requêtes de vérification du moyen de paiement
Vous utilisez les méthodes ci-dessous en fonction du niveau de vérification du moyen de paiement à enrôler.
Carte CB, Visa, Mastercard, Bancontact, Oney, AMEX
| Méthodes du service CheckOut | Type de vérification |
|---|---|
cardCheckEnrollment cardValidateAuthentication |
Authentification 3-D Secure seule |
cardCheckEnrollment cardValidateAuthenticationAndOrder |
Authentification 3DS et demande d’autorisation avec
contrôles anti-fraude IMPORTANT: Avant d'ajouter une carte CB, VISA, MC ou AMEX
enrôlée 3-D Secure dans le wallet (fonction addCard à utiliser par
la suite), l'authentification du porteur est obligatoire. Vous
devez valoriser le champ challengeMode3DS avec la valeur
CHALLENGE_MANDATE lors du cardCheckEnrollment. |
Veuillez consulter le guide Office (M2M) correspondant au connecteur choisi (JSON ou SOAP) ainsi que les guides des moyens de paiement pour connaître les détails d'implémentation.
Analyser la réponse d’authentification
Lorsque vous recevez la réponse, avant de l'analyser et suivre les conseils du tableau ci-dessous, vérifiez le seal. Le seal recalculé, doit être identique au seal reçu.
Méthode cardValidateAuthenticationAndOrder
| Etat | Champs de la réponse | Action à réaliser |
|---|---|---|
| Porteur authentifié | holderAuthentResponseCode = 00 | Vous pouvez enregistrer la carte dans le wallet via la méthode addcard. |
| Échec d’authentification du porteur | holderAuthentResponseCode=01 | Indiquez au client que son numéro de carte est invalide et demandez-lui d’enrôler un autre moyen de paiement |
| Autres refus | holderAuthentResponseCode=XX | Demandez au client d’enrôler un autre moyen de paiement. |
Analyser la réponse d’autorisation avec contrôles fraude
Lorsque vous recevez la réponse, avant de l'analyser et suivre les conseils du tableau ci-dessous, vérifiez le seal. Le seal recalculé, doit être identique au seal reçu.
Méthodes CardOrder, cardValidateAuthenticationAndOrder et directDebitOrder
| Etat | Champs de la réponse | Action à réaliser |
|---|---|---|
| Transaction acceptée |
|
Conservez dans votre système d'informations le champ schemeTransactionIdentifier.Vous pouvez enregistrer la carte dans le wallet via la méthode addcard ou addDirectDebit. |
| Transaction refusée | responseCode = XX |
Indiquez au client que son numéro de carte est invalide et demandez-lui d’enrôler un autre moyen de paiement. |
Paramétrer la requête d’enrôlement des coordonnées de paiement du client
Vous utilisez les méthodes ci-dessous en fonction du moyen de paiement à enrôler. Le champ merchantWalletId contient l’identifiant du client.
Carte CB, Visa, Mastercard, Bancontact, Oney, Amex
| Méthodes du service wallet | Type d’action |
|---|---|
| addcard | Ajout d’une carte dans le wallet |
Veuillez consulter le guide Office (M2M) adéquat ainsi que les guides des moyens de paiement pour savoir comment renseigner la requête en fonction de votre besoin métier.
Analyser la réponse d’enrôlement
Lorsque vous recevez la réponse, avant de l'analyser et suivre les conseils du tableau ci-dessous, vérifiez le seal. Le seal recalculé, doit être identique au seal reçu.
| État | Champs de la réponse | Action à réaliser |
|---|---|---|
| Client enrôlé | walletReponseCode = 00 paymentMeanId = numéro de séquence du moyen de paiement |
Vous pouvez finaliser l’enregistrement du client dans votre système d’information. |
Client non enrôlé Requête invalide |
walletReponseCode = xx paymentMeanId = non renseigné |
Consultez le guide Office (M2M) correspondant au connecteur choisi (JSON ou SOAP) pour analyser la réponse de Mercanet. |
Enrôler les coordonnées de paiement de votre client avec Walletpage
Avec Walletpage, vous permettez à votre client de s’enrôler en dehors d’un contexte de paiement.
Description

- Lors du processus d’enrôlement de votre client, vous le redirigez vers Walletpage pour lui permettre d’enregistrer ses coordonnées de paiement. Le client sélectionne un moyen de paiement, fournit ses coordonnées de paiement puis valide.
- Mercanet procède à la vérification 3D-Secure.
- Mercanet effectue les contrôles anti-fraude
- Mercanet envoie une demande d’autorisation à l’Acquéreur (qui ne donne pas lieu à un paiement).
- Mercanet enregistre les données du moyen de paiement dans le wallet si les contrôles fraude sont OK et l’autorisation acceptée.
- Mercanet affiche la page d’accueil contenant un message de confirmation. Le client peut désormais voir son moyen de paiement sur la page d’accueil.
- Mercanet vous retourne les réponses manuelle et automatique détaillant le contenu du wallet.
Paramétrer la requête
Walletpage est l’interface qui permet au client de gérer son wallet. Pour enrôler un client au service OneClick via Walletpage, vous devez renseigner les champs ci-dessous.
| Champ | Valorisation |
|---|---|
| merchantWalletId | Identifiant unique du client |
| PaymentMeanBrandList | Liste des moyens de paiement que vous souhaitez proposer pour le paiement OneClick |
Veuillez consulter le guide Walletpage correspondant au connecteur choisi (POST, SOAP ou JSON) pour savoir comment renseigner la requête en fonction de votre besoin métier.
Analyser la réponse
Mercanet retourne une réponse manuelle et automatique. Les 2 réponses sont transmises sur 2 urls différentes. La réponse automatique est transmise systématiquement, dès lors que l’url a été renseignée dans la requête de gestion de wallet. Les informations contenues dans les réponses manuelles et automatiques sont strictement identiques.
Lorsque vous recevez la réponse, avant de l'analyser et suivre les conseils du tableau ci-dessous, vérifiez le seal. Le seal recalculé, doit être identique au seal reçu.
| État | Champs de la réponse | Action à réaliser |
|---|---|---|
| Client enrôlé | walletPaymentMeanDataList et walletCreationDateTime renseignés | Stockez dans votre base client les données suivantes du
client :
|
| Client non enrôlé | walletPaymentMeanDataList non
renseigné walletCreationDateTime non renseigné |
Ressoumettez une requête d’enrôlement du client |
Enrôler les coordonnées de paiement de votre client avec In-App
Avant d’enregistrer le moyen de paiement dans le wallet, vous devez au préalable l’avoir vérifié via une requête d'authentification 3-D Secure et via une requête de paiement standard.
Description des flux
L'enregistrement d'une carte dans le wallet se déroule en 4 temps :
- la vérification de l’enrôlement 3-D Secure de la carte du client ;
- la redirection du client vers l’ACS de sa banque ;
- la demande d’autorisation 3-D Secure (avec ou sans paiement) ;
- l'ajout de la carte dans le wallet.

Vérifier les coordonnées du moyen de paiement
Veuillez consulter le guide 3-D Secure.
Initialiser la demande d’enregistrement des coordonnées de paiement
Vous initialisez le paiement en faisant appel à la méthode walletInitialize. En dehors des
données obligatoires de la méthode, voici les données de la requête
auxquelles vous devez prêter attention.
| Nom du champ | Règle de valorisation |
|---|---|
merchantWalletId |
Identifiant unique du client |
sdkOperationName |
ADDCARD |
Analyser la réponse d'initialisation d'enregistrement des coordonnées de paiement du client
Lorsque vous recevez la réponse, avant de l'analyser et suivre les conseils du tableau ci-dessous, vérifiez le seal. Le seal recalculé, doit être identique au seal reçu.
| Cas d’usage | Champs de la réponse | Action à réaliser |
|---|---|---|
| Initialisation de la demande d'enregistrement réussie | redirectionStatusCode =
00 |
Vous transmettez à l'application mobile les données
nécessaire à la poursuite de l'enregistrement de la carte :
|
| Requête d'initialisation invalide | redirectionStatusCode = 12,
30 |
Une ou plusieurs données de la requête sont invalides.
Consultez le champ redirectionStatusMessage, et
corrigez la valeur incorrecte. |
| Serveur Mercanet temporairement indisponible | redirectionStatusCode =
99 |
Resoumettez la requête. Si le problème persiste, alertez l'assistance technique de BNP Paribas. |
Paramétrer la requête d’enregistrement des coordonnées de paiement
Si l'initialisation de la demande d'enregistrement est réussie,
transmettez la demande via la méthode addCard du SDK In-App. En dehors des données obligatoires de la méthode, voici
les données de la requête auxquelles vous devez prêter attention.
| Nom du champ | Règle de valorisation |
|---|---|
cardExpiryDate |
Valeur récupérée précédemment. |
cardNumber |
Valeur récupérée précédemment. |
paymentMeanBrand |
Valeur récupérée précédemment. |
redirectionData |
Valeur récupérée en réponse à walletInitialize. |
redirectionUrl |
Valeur récupérée en réponse à walletInitialize. |
Analyser la réponse d’enregistrement des coordonnées de paiement
| Cas d’usage | Champs de la réponse | Action à réaliser |
|---|---|---|
| Carte enregistrée dans le wallet | inAppResponseCode =
00
|
Affichez au client la confirmation de la réussite de l'enregistrement de sa carte. |
| Problème technique temporaire | inAppResponseCode =
99 |
Resoumettez la requête. Si le problème persiste, alertez l'assistance technique de BNP Paribas. |
| Requête invalide | inAppResponseCode =
12 |
Une ou plusieurs données de la requête sont invalides.
Consultez le champ errorFieldName, et corrigez
la valeur incorrecte. |
Payer avec OneClick sur Paypage
La phase de paiement en mode OneClick est possible si le client a préalablement enregistré son moyen de paiement dans le wallet Mercanet. Pendant la cinématique de paiement OneClick, le client n’a pas à ressaisir ses coordonnées de paiement, il sélectionne un des moyens de paiement préalablement enregistrés dans le wallet et renseigne éventuellement son cryptogramme visuel
En fonction du type de moyen de paiement sélectionné par l'acheteur, celui-ci pourra être invité ou non à renseigner le cryptogramme visuel.
Pour les moyens de paiement des réseaux CB, VISA, MASTERCARD ou AMEX, la saisie du cryptogramme visuel peut devenir optionnelle dans les cas suivant :
- Activation de l'option "OneClick sans cvv" dans le paramétrage de la boutique (prendre contact avec le support);
- Réaliser le paiement avec une authentification forte (implique que la carte sélectionnée soit enrôlée dans un programme 3D secure);
- L'acquéreur supporte cette fonctionnalité.
Description

- Vous redirigez le client vers Paypage en communiquant dans la requête les données de la transaction (montant, devise, ..) ainsi que l’identifiant unique du client (champ merchantWalletId).
- Mercanet affiche la page de paiement, le client choisit son moyen de paiement, saisit le cryptogramme visuel, puis valide.
- Mercanet procède à la vérification 3D-Secure.
- Mercanet effectue les contrôles anti-fraude.
- Mercanet envoie une demande d’autorisation à l’Acquéreur.
- Mercanet enregistre la transaction dans le back office.
- Mercanet affiche la page de ticket de paiement avec un message de confirmation de paiement.
- Mercanet vous retourne les réponses manuelle et automatique contenant les détails de la transaction, y compris le résultat de l’enregistrement du client dans le wallet.
- Mercanet envoie la transaction en remise en fonction des modalités que vous avez paramétrées dans la requête de paiement.
Paramétrer la requête
Pour permettre à votre client de payer en mode OneClick via Paypage, vous devez renseigner le champ ci-dessous :
| Champ | Valorisation |
|---|---|
merchantWalletId |
Identifiant unique du client |
fraudData.bypass3DS |
MERCHANTWALLET si vous souhaitez désactiver l’authentification 3-D Secure lors d’un paiement OneClick CB, VISA ou MASTERCARD. WIP_BANCONTACT si vous souhaitez désactiver l’authentification 3-D Secure lors d’un paiement OneClick Bancontact. Non renseigné sinon |
Veuillez consulter le guide Paypage correspondant au connecteur choisi (JSON, POST ou SOAP) pour savoir comment renseigner la requête en fonction de votre besoin métier.
Analyser la réponse
Mercanet retourne une réponse manuelle et une réponse automatique classiques Paypage. Lorsque vous recevez la réponse, avant de l'analyser et suivre les conseils du tableau ci-dessous, vérifiez le seal. Le seal recalculé, doit être identique au seal reçu.
Les champs relatifs à un paiement OneClick sont les suivants :
| État | Champs de la réponse | Actions à réaliser |
|---|---|---|
Transaction acceptée Le client utilise un moyen de paiement déjà enrollé dans le wallet |
|
Validez votre commande pour expédition |
Transaction acceptée Le client choisit d'utiliser un moyen de paiement non enrollé dans le wallet |
|
Validez votre commande pour expédition |
Transaction refusée |
|
Consultez le guide Paypage correspondant au connecteur choisi (JSON, POST ou SOAP) analyser la réponse de Mercanet. |
En retour de la demande de paiement vers l’établissement financier, les codes réponses assimilés à un risque de fraude ou les codes réponses indiquant que le moyen de paiement est définitivement inutilisable déclenchent la suppression automatique du moyen de paiement du wallet. Cf. ci-dessous la liste des codes concernés (champ acquirerResponseCode) :
| Valeur | Description |
|---|---|
| 04 | Conserver la carte |
| 07 | Conserver la carte, conditions spéciales |
| 14 | Numéro du titulaire de la carte invalide |
| 15 | Émetteur de carte inconnu |
| 33 | Carte expirée |
| 34 | Suspicion de fraude |
| 41 | Carte perdue |
| 43 | Carte volée |
| 54 | Carte expirée |
| 57 | Transaction non autorisée pour ce titulaire de carte |
| 59 | Suspicion de fraude |
| 63 | Règles de sécurité non respectées |
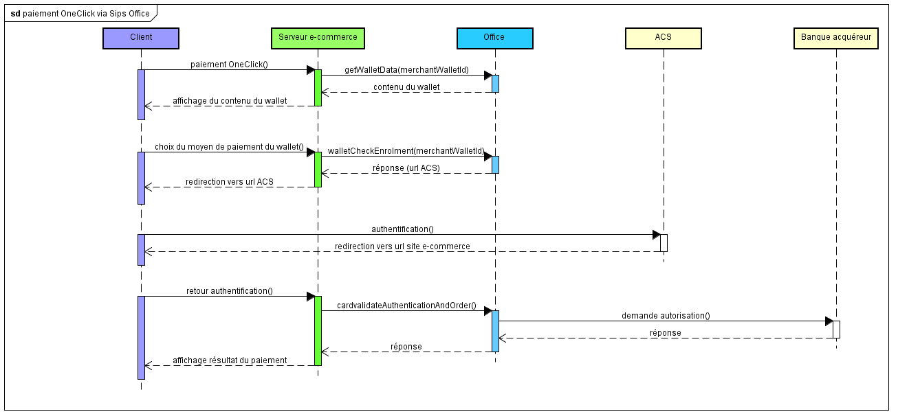
Payer avec OneClick sur Office (M2M)
Dans ce paragraphe, nous ne décrivons pas la phase d’enregistrement de la carte, nous faisons l’hypothèse que le client a déjà enregistré sa carte dans le wallet Mercanet.
Description des flux
Un paiement 3-D Secure à partir d’un identifiant client se déroule en 4 temps :
- l’authentification de votre client, et le choix du moyen de paiement qu’il sélectionne dans son wallet ;
- la vérification de l’enrôlement de la carte sélectionnée ;
- la redirection du client vers l’ACS de sa banque ;
- la demande d’autorisation 3-D Secure.

Mise en œuvre
Si votre boutique n’est pas 3-D Secure, veuillez contacter l’assistance technique de Mercanet pour activer le service.
Pour mettre en œuvre un paiement OneClick 3-D Secure, vous devez mettre en œuvre les messages reçus et transmis par l’entité nommée « Serveur e-commerce » du schéma ci-dessus.
Etape 1 : authentification de votre client et choix de son moyen de paiement
Vous authentifiez votre client afin de retrouver la valeur de la donnée merchantWalletId qui lui correspond.
Vous lui affichez la liste des moyens de paiement contenu dans son wallet. Si vous n’avez pas stocké cette liste de moyens de paiement dans votre système d’information, vous pouvez la récupérer via l’appel à une requête getWalletData.
Il sélectionne le moyen de paiement carte de son choix, ce qui vous permet de retrouver la valeur de la donnée paymentMeanId.
Pour les moyens de paiement des réseaux CB/VISA/MASTERCARD/AMEX, vous n'êtes pas dans l'obligation de demander la saisie du CV de la carte du client si une authentification forte est réalisée. L'étape suivante "Etape-2 : vérification de l'enrolement de la carte sélectionnée" détaille comment s'assurer que la carte est éligible à une authentification forte. Nous supposons ici que votre acquéreur supporte également cette fonctionnalité. Vous pouvez vous rapprocher des équipes de support pour plus d'informations.
responseCode = 12. Dans ce
cas il vous est possible de tenter un nouveau paiement en demandant
préalablement à votre client de saisir son cryptogramme visuel.Pour les autres moyens de paiement, ainsi que les paiement non réalisés dans un contexte 3D Secure, vous devrez collecter le CVV de la carte du client en lui demandant de le saisir.
Etape 2 : vérification de l’enrôlement de la carte sélectionnée
Vous vérifiez l’enrôlement 3-D Secure de la carte en faisant appel à la méthode walletCheckEnrollment.
Paramétrer la requête
Dans un contexte 3-D Secure, en dehors des données obligatoires de la méthode, voici les données de la requête auxquelles vous devez prêter attention.
| Nom du champ | Règle de valorisation |
|---|---|
| amount | Montant du paiement. Le montant est affiché sur la page d’authentification du client. |
| captureDay | Doit être inférieur ou égal à 6. Si la valeur est
supérieure à 6, le serveur Mercanet le force à
6. |
| merchantName | Nom de la boutique de votre site affiché sur la page
d’authentification de la banque du client. Si non renseigné,
sera affiché le nom de votre boutique renseigné lors de
l’inscription de votre boutique sur Mercanet. |
| merchantReturnUrl | Ne pas valoriser, champ déprécié. |
| merchantUrl | URL de votre site affichée sur la page d’authentification
de la banque du client. Si non renseigné, sera affiché l’URL
de votre boutique renseignée lors de l’inscription de votre
boutique sur Mercanet. |
| merchantWalletId | Valeur récupérée à l’étape précédente. |
| paymentMeanId | Valeur récupérée à l’étape précédente. |
| orderChannel | Pour les paiements effectués par Internet, valoriser : INTERNET. |
Analyser la réponse
Lorsque vous recevez la réponse, avant de l'analyser et suivre les conseils du tableau ci-dessous, vérifiez le seal. Le seal recalculé, doit être identique au seal reçu.
| Cas d’usage | Champs de la réponse | Action à réaliser |
|---|---|---|
| Carte enrôlée 3-D Secure |
redirectionStatusCode =
00 |
Vous devez rediriger le client sur l’ACS de sa banque via
l’URL contenue dans le champ redirectionUrl (voir l'étape
suivante). |
| Carte non enrôlée 3-D Secure |
redirectionStatusCode =
01 |
Passez à l’étape 5 : demande d’autorisation. |
| Boutique non enrôlée au programme 3-D Secure. |
redirectionStatusCode =
40 |
Veuillez contacter l'assistance technique de BNP Paribas. |
| Erreur technique empêchant le bon déroulement d’une cinématique 3-D Secure. | redirectionStatusCode = 10,
80, 89 |
Passez à l’étape 5 : demande d’autorisation. |
| Transaction invalide |
redirectionStatusCode =
12 |
Une ou plusieurs données de la requête sont invalides.
Consultez le champ errorFieldName, et corrigez
la valeur incorrecte. |
| Carte expirée |
redirectionStatusCode = non
renseigné |
Redemandez à votre client de sélectionner un autre moyen de paiement ou de saisir un nouveau moyen de paiement. |
| Wallet inexistant ou moyen de paiement inexistant | responseCode = 25 |
Vérifiez le champ merchantWalletId et/ou le
champ paymentMeanId |
| Clé secrète ou version de clé invalide | responseCode = 34 |
Vérifiez la clé secrète utilisée (champ secretKey) et la version de
la clé (champ keyVersion) |
| Serveur Mercanet temporairement indisponible | responseCode = 99 |
Vous pouvez soumettre une seconde fois la requête. Si l'erreur persiste, alertez l'assistance technique de BNP Paribas. |
Etape 3 : redirection du client vers l’ACS de sa banque
Si la carte est enrôlée, vous devez rediriger le client vers l’URL de l’ACS de sa banque, récupérée à l’étape précédente dans le champ redirectionUrl. Dans un cas d'authentification passive, vous devez aussi réaliser cette étape, même si le client ne sera pas réellement redirigé vers l'ACS de sa banque.
Merci de vous référer au paragraphe Formulaire POST vers l’ACS de la documentation Office (M2M) JSON pour mettre en œuvre ce message.
Etape 4 : récupération des données de l’authentification du client
A la fin du processus d'authentification, le client est redirigé vers votre site Web via une redirection HTTP. Le résultat de l’authentification est récupéré au travers du champ PARes.
Merci de vous référer au paragraphe Formulaire POST vers l’ACS de la documentation Office (M2M) JSON pour mettre en œuvre ce message.
Si le client abandonne le processus d’authentification (il ferme son navigateur, il n’est jamais redirigé sur votre site Web), ne transmettez pas la demande d’autorisation, ne livrez pas la commande.
Etape 5 : demande d’autorisation 3-D Secure
Après son authentification (y compris pour une authentification passive ou une authentification échouée), au retour du client sur votre site de commerce électronique, transmettez la demande d’autorisation 3-D Secure via la méthode cardValidateAuthenticationAndOrder.
En cas d'authentification échouée, Mercanet ne transmet pas de demande d'autorisation vers votre acquéreur, le paiement est nécessairement refusé.
Payer avec OneClick sur In-App
Dans ce paragraphe, nous ne décrivons pas la phase d’enregistrement de la carte, nous faisons l’hypothèse que le client a déjà enregistré sa carte dans le wallet Mercanet.
Description des flux
Un paiement OneClick 3-D Secure se déroule en 4 temps :
- la sélection du moyen de paiement dans le wallet du client ;
- la vérification de l’enrôlement de la carte du client ;
- la redirection du client vers l’ACS de sa banque ;
- la demande d’autorisation 3-D Secure.

Mise en oeuvre
Si votre boutique ne dispose pas d'authentification 3-D Secure, veuillez contacter l’assistance technique de Mercanet pour activer le service.
Pour accepter un paiement OneClick 3-D Secure, vous devez mettre en œuvre les messages reçus et transmis par les entités nommées « Serveur e-commerce » et « App Mobile » du schéma ci-dessus.
Etape 1 : authentification de votre client et choix de son moyen de paiement
Vous authentifiez votre client afin de retrouver la valeur de la donnée
merchantWalletId qui lui
correspond.
Vous lui affichez la liste des moyens de paiement contenu dans son
wallet. Si vous n’avez pas stocké cette liste de moyens de paiement dans
votre système d’information, vous pouvez la récupérer via l’appel à une
requête walletInitialize avec
l'opération GETWALLETDATA
Il sélectionne le moyen de paiement carte de son choix, ce qui vous
permet de retrouver la valeur de la donnée paymentMeanId.
Paramétrer la requête walletInitialize
En dehors des données obligatoires de la méthode, voici les données de la requête auxquelles vous devez prêter attention.
| Nom du champ | Règle de valorisation |
|---|---|
merchantWalletId |
Identifiant wallet du client |
sdkOperationName |
GETWALLETDATA |
Analyser la réponse walletInitialize
Lorsque vous recevez la réponse, avant de l'analyser et suivre les conseils du tableau ci-dessous, vérifiez le seal. Le seal recalculé, doit être identique au seal reçu.
| Cas d’usage | Champs de la réponse | Action à réaliser |
|---|---|---|
| Initialisation de paiement réussie | redirectionStatusCode =
00 |
Vous transmettez à l'application mobile les données nécessaire à l'appel du service getWalletData : |
| Requête d'initialisation invalide | redirectionStatusCode = 12,
30 |
Une ou plusieurs données de la requête sont invalides.
Consultez le champ redirectionStatusMessage, et
corrigez la valeur incorrecte. |
| Serveur Mercanet temporairement indisponible | redirectionStatusCode =
99 |
Resoumettez la requête. Si le problème persiste, alertez l'assistance technique de BNP Paribas. |
Paramétrer la requête getWalletData
Les champs reçus en réponse du wallet Initialize sont transmis à la requête getWalletData
Analyser la réponse du getWalletData
| Cas d’usage | Champs de la réponse | Action à réaliser |
|---|---|---|
| Récupération des données Wallet réussie | inAppResponseCode =
00 |
Vous affichez la liste des moyens de paiement retournée par la requête : |
| Wallet inexistant | inAppResponseCode =
25 |
Vérifier la valeur du champs merchantWalletId |
Etape 2 : initialisation du paiement
Vous initialisez le paiement en faisant appel à la méthode orderInitialize.
Paramétrer la requête
Dans un contexte OneClick 3-D Secure, en dehors des données obligatoires de la méthode, voici les données de la requête auxquelles vous devez prêter attention.
| Nom du champ | Règle de valorisation |
|---|---|
amount |
Montant du paiement. Le montant est affiché sur la page d’authentification du client. |
merchantWalletId |
Identifiant Wallet du client |
sdkOperationName |
THREEDSECUREANDWALLETORDER |
Analyser la réponse
Lorsque vous recevez la réponse, avant de l'analyser et suivre les conseils du tableau ci-dessous, vérifiez le seal. Le seal recalculé, doit être identique au seal reçu.
| Cas d’usage | Champs de la réponse | Action à réaliser |
|---|---|---|
| Initialisation de paiement réussie | redirectionStatusCode =
00 |
Vous affichez l'écran de collecte des coordonnées de paiement dans votre l'application mobile. Vous transmettez à l'application mobile les données nécessaire à la poursuite du paiement : |
| Requête d'initialisation invalide | redirectionStatusCode = 12,
30 |
Une ou plusieurs données de la requête sont invalides.
Consultez le champ redirectionStatusMessage, et
corrigez la valeur incorrecte. |
| Serveur Mercanet temporairement indisponible | redirectionStatusCode =
99 |
Resoumettez la requête. Si le problème persiste, alertez l'assistance technique de BNP Paribas. |
| Transaction dupliquée | redirectionStatusCode =
94 |
Le transactionReference ou le
transactionId est déjà
consommé par une autre requête de votre boutique. Resoumettez la
requête avec une autre référence de transaction. |
Etape 3 : vérification de l'enrôlement de la carte
Vous vérifiez l’enrôlement 3-D Secure de la carte issue du wallet en
faisant appel à la méthode walletCheckEnrollment du SDK.
Paramétrer la requête
Dans un contexte 3-D Secure, en dehors des données obligatoires de la méthode, voici les données de la requête auxquelles vous devez prêter attention.
| Nom du champ | Règle de valorisation |
|---|---|
paymentMeanId |
Valeur récupérée à l’étape précédente. |
Analyser la réponse
| Cas d’usage | Champs de la réponse | Action à réaliser |
|---|---|---|
| Carte enrôlée 3-D Secure. | redirectionStatusCode =
00 |
Vous devez rediriger le client sur l’ACS de sa banque via
l’URL contenue dans le champ authentRedirectionUrl (voir
l'étape suivante). |
| Carte non enrôlée 3-D Secure. | redirectionStatusCode =
01 |
Passez à l’étape 6 : demande d’autorisation. |
| Erreur technique empêchant le bon déroulement d’une cinématique 3-D Secure. | redirectionStatusCode = 10,
80, 89, 99 |
Passez à l’étape 6 : demande d’autorisation. |
| Boutique non enrôlée au programme 3-D Secure. | reponseCode = 40 |
Veuillez contacter l'assistance technique de BNP Paribas. |
| Transaction invalide | redirectionStatusCode =
12 |
Une ou plusieurs données de la requête sont invalides.
Consultez le champ errorFieldName, et corrigez
la valeur incorrecte. |
| Carte invalide | redirectionStatusCode =
14 |
Les coordonnées du moyen de paiement sont invalides, repasser à l’étape 1 en demandant au client de saisir de nouveau ses informations de paiement. |
| Wallet inexistant ou moyen de paiement inexistant | redirectionStatusCode =
25 |
Vérifier le champ merchantWalletId ou le
champpaymentMeanId |
Etape 4 : redirection du client vers l’ACS de sa banque
Si la carte est enrôlée, vous devez rediriger le client vers l’URL de
l’ACS de sa banque, récupérée à l’étape précédente dans le champ authentRedirectionUrl. Dans un cas
d'authentification passive, vous devez aussi réaliser cette étape, même si
le client ne sera pas réellement redirigé vers l'ACS de sa banque.
Merci de vous référer au paragraphe traitant de la redirection vers l’ACS de la documentation In-App pour mettre en œuvre ce message.
Etape 5 : récupération des données de l’authentification du client
A la fin du processus d'authentification, le client est redirigé vers
votre application via une redirection HTTP. Le résultat de
l’authentification est récupéré au travers du champ PARes.
Merci de vous référer au paragraphe traitant du retour de l’ACS de la documentation In-App pour mettre en œuvre ce message.
Si le client abandonne le processus d’authentification (il ferme son navigateur, il n’est jamais redirigé sur votre site Web), ne transmettez pas la demande d’autorisation, ne livrez pas la commande.
Etape 6 : demande d’autorisation 3-D Secure
Après son authentification (y compris pour une authentification passive
ou une authentification échouée), au retour du client sur votre
application de commerce électronique, transmettez la demande
d’autorisation 3-D Secure via la méthode cardValidateAuthenticationAndOrder.
En cas d'authentification échouée, Mercanet ne transmet pas de demande d'autorisation vers votre acquéreur, le paiement est nécessairement refusé.
Paramétrer la requête
Dans un contexte 3-D Secure, en dehors des données obligatoires de la méthode, voici les données de la requête auxquelles vous devez prêter attention.
| Nom du champ | Règle de valorisation |
|---|---|
paResMessage |
Si vous avez redirigé le client vers l’ACS de sa banque car
sa carte est enrôlée, renseignez ce champ avec le contenu du champ
PARes, préalablement "URL
encodé", reçu en retour de l’ACS.Si vous n’avez pas redirigé
le client vers l’ACS de sa banque car sa carte n’est pas enrôlée,
ne renseignez pas ce champ. |
Analyser la réponse
Veuillez vous référer à la documentation In-App.
Créditer le client avec OneClick sur Office (M2M)
Vous pouvez créditer un client à partir de son identifiant sans faire référence à une transaction initiale de débit.
Description

1. Vous transmettez une requête de crédit via la méthode walletCreditHolder, en communiquant dans la requête les données de la transaction (montant, devise, ..) ainsi que l’identifiant unique du client (champ merchantWalletId et paymentMeanId.)
2. Mercanet récupère les coordonnées de paiement du client stockées et envoie une demande d’autorisation à l’Acquéreur.
3. Mercanet enregistre la transaction dans le back office.
4. Mercanet retourne la réponse à la demande de crédit.
5. Mercanet envoie la transaction en remise le soir même.
Paramétrer la requête
Pour créditer un client avec la méthode walletCreditHolder, vous renseignez les champs ci-dessous :
| Champ | Valeur |
|---|---|
| merchantWalletId | Identifiant unique du client |
| paymentMeanId | Identifiant du moyen de paiement |
Veuillez consulter le guide Office (M2M) correspondant au connecteur choisi (JSON ou SOAP) pour savoir comment renseigner les autres champs de la requête en fonction de votre besoin métier.
Analyser la réponse
Lorsque vous recevez la réponse, avant de l'analyser et suivre les conseils du tableau ci-dessous, vérifiez le seal. Le seal recalculé, doit être identique au seal reçu.
| État | Champs de la réponse | Actions à réaliser |
|---|---|---|
| Transaction acceptée | responseCode = 00 | Vérifiez le lendemain dans le journal des transactions que l’envoi en paiement a bien été effectué. (transactionStatus = CREDITED) |
| Transaction refusée | responseCode = XX | Consultez le guide Office (M2M) correspondant au connecteur choisi (JSON ou SOAP) pour analyser la réponse de Mercanet |
Gérer les moyens de paiement et le compte d’un client
Avec Paypage
Description
Lors de l’achat sur l’interface Paypage, le client peut interagir directement avec ses moyens de paiement sauvegardés. Les fonctionnalités suivantes sont disponibles :
- modification du nom du moyen de paiement sauvegardé (non disponible pour les moyens de paiement expirés).
- suppression d’un moyen de paiement sauvegardé.
Mise en œuvre
Afin que le client ait la possibilité de gérer le contenu de son wallet lors d’un acte d’achat, vous n’avez aucun développement supplémentaire à faire. Cette fonctionnalité est présentée par défaut.
Toutefois, il est possible de ne pas proposer cette fonctionnalité. Dans ce cas, vous devez contacter l’assistance technique.
Avec Walletpage
Description
- consultation du contenu d'un compte OneClick ;
- ajout de nouveaux moyens de paiement à un compte OneClick existant ;
- modifier le nom d'un moyen de paiement déjà enrollé ;
- suppression d'un moyen de paiement d'un compte OneClick ;
- suppression d'un compte OneClick.
Paramétrer la requête
Par défaut, l’ensemble des fonctionnalités de gestion est disponible pour l’utilisateur. Toutefois, il est possible de réduire le périmètre de ces fonctionnalités, en indiquant la liste de fonctionnalités souhaitée dans le champ walletActionNameList.
Pour la gestion de wallet, vous devez renseigner les champs ci-dessous :
| Champ | Valorisation |
|---|---|
| merchantWalletId | Identifiant du client |
| walletActionNameList | Valoriser comme ceci : UPDATEPM,SIGNOFF |
Veuillez consulter le guide Walletpage correspondant au connecteur choisi (JSON, POST ou SOAP) pour savoir comment renseigner la requête en fonction de votre besoin métier.
Analyser la réponse
Lorsque vous recevez la réponse, avant de l'analyser et suivre les conseils du tableau ci-dessous, vérifiez le seal. Le seal recalculé, doit être identique au seal reçu.
| Etat | Champs de la réponse | Actions à réaliser |
|---|---|---|
| client supprimé | walletPaymentMeanDataList non renseigné | |
| client non supprimé | walletPaymentMeanDataList renseigné | Vous pouvez mettre à jour votre système d’information avec le nouveau contenu du wallet. |
Avec Office (M2M) et Office Batch
Vue d’ensemble
Le service « Wallet » des interfaces Office (M2M) et Office Batch vous permet de gérer le contenu des wallets de vos clients. Les fonctionnalités suivantes sont disponibles :
- obtention du contenu complet d’un compte OneClick ;
- obtention du détail d’un moyen de paiement contenu dans un compte OneClick ;
- création d’un nouveau compte OneClick ;
- suppression d’un compte OneClick ;
- ajout de nouveaux moyens de paiement à un compte OneClick existant ;
- mise à jour d'un moyen de paiement d'un compte OneClick existant ;
- suppression d’un moyen de paiement d’un compte OneClick.
En utilisant les interfaces Office (M2M) ou Office Batch, vous devez gérer les pages de gestion du wallet pour permettre à vos clients de gérer leur compte OneClick.
Consulter le contenu d’un compte client avec Office (M2M)
Office (M2M) vous permet de consulter les coordonnées d’un client via la requête getWalletData.
- Paramétrer la requêtePour consulter le contenu d’un wallet avec la méthode getWalletData, vous devez renseigner les champs ci-dessous :
Champ Valorisation merchantWalletID Identifiant du client Veuillez consulter le guide Office (M2M) correspondant au connecteur choisi (JSON ou SOAP) pour savoir comment renseigner les autres champs de la requête en fonction de votre besoin métier.
- Analyser la réponse
Etat Champs de la réponse Action à réaliser client trouvé dans la base wallet walletReponseCode = 00
walletPaymentMeanDataList renseigné avec les moyens de paiement enregistrés dans le walletLe client existe dans le wallet. Analysez le champ walletPaymentMeanDataList pour accéder aux données du moyen de paiement du client.- paymentMeanBrand
- paymentMeanId
- maskedPAN
- PANExpiryDate
client non trouvé dans la base wallet walletReponseCode = 25
Le compte a été supprimé ou n’a pas été créé. Autre refus walletReponseCode = xx
Consultez le guide Office (M2M) correspondant au connecteur choisi (JSON ou SOAP) pour analyser la réponse de Mercanet.
Modifier le nom d'un moyen de paiement d’un compte client avec Office (M2M)
Office (M2M) vous permet de modifier l’alias d’un moyen de paiement d’un client via la requête updatePaymentMean.
- Paramétrer la requêtePour modifier un moyen de paiement avec la méthode updatePaymentMean, vous devez renseigner les champs ci-dessous :
Champ Valorisation merchantWalletID Identifiant du client paymentMeanId Numéro de séquence du moyen de paiement paymentMeanAlias Nouvel alias du moyen de paiement
Veuillez consulter le guide Office (M2M) correspondant au connecteur choisi (JSON ou SOAP) pour savoir comment renseigner les autres champs de la requête en fonction de votre besoin métier.
- Analyser la réponse
| Etat | Champs de la réponse | Action à réaliser |
|---|---|---|
| Alias modifié | walletReponseCode = 00 walletActionDateTime renseigné |
|
| Client non trouvé dans base wallet | walletReponseCode = 25 |
Le compte client n’existe pas. |
| Autre refus | walletReponseCode = xx |
Consultez le guide Office (M2M) correspondant au connecteur choisi (JSON ou SOAP) pour analyser la réponse de Mercanet. |
Supprimer un moyen de paiement d’un compte client avec Office (M2M)
Office (M2M) vous permet de supprimer un moyen de paiement d’un client via la requête deletePaymentMean.
- Paramétrer la requête
Pour modifier un moyen de paiement avec la méthode deletePaymentMean, vous devez renseigner les champs ci-dessous :
| Champ | Valorisation |
|---|---|
| merchantWalletID | Identifiant du client |
| paymentMeanId | Numéro de séquence du moyen de paiement |
Veuillez consulter le guide Office (M2M) correspondant au connecteur choisi (JSON ou SOAP) pour savoir comment renseigner les autres champs de la requête en fonction de votre besoin métier.
- Analyser la réponse
| Etat | Champs de la réponse | Action à réaliser |
|---|---|---|
| Moyen de paiement supprimé | walletReponseCode = 00 walletActionDateTime renseigné |
|
| Client / moyen de paiement non trouvé dans base wallet | walletReponseCode = 25 |
|
| Autre refus | walletReponseCode = xx |
Consultez le guide Office (M2M) correspondant au connecteur choisi (JSON ou SOAP) pour analyser la réponse de Mercanet. |
Supprimer un client avec Office (M2M)
Office (M2M) vous permet de supprimer un client via la requête signOff.
- Paramétrer la requête
Pour supprimer un wallet avec la méthode signOff, vous devez renseigner les champs ci-dessous :
| Champ | Valorisation |
|---|---|
| merchantWalletID | Identifiant du client |
Veuillez consulter le guide Office (M2M) correspondant au connecteur choisi (JSON ou SOAP) pour savoir comment renseigner les autres champs de la requête en fonction de votre besoin métier.
- Analyser la réponse
| Etat | Champs de la réponse | Action à réaliser |
|---|---|---|
| client supprimé | walletReponseCode = 00 | Vous pouvez mettre à jour votre système d’information |
| client non supprimé | walletReponseCode = xx | Consultez le guide Office (M2M) correspondant au connecteur choisi (JSON ou SOAP) pour analyser la réponse de Mercanet. |
Avec Mercanet Back Office
Via Mercanet Back Office, vous avez la possibilité de supprimer un moyen de paiement pour le compte de votre client. Cette fonctionnalité est protégée par un droit d’accès qui vous est attribué lors de votre inscription. Si vous avez besoin de cette fonctionnalité, mais que vous n’avez pas le droit d’accès, veuillez contacter l’assistance technique.
Anticiper l’expiration des moyens de paiement des clients
Vous recevez mensuellement par mail ou fichier SFTP le journal des cartes échues. Ce journal référence les clients dont le moyen de paiement va expirer dans un délai 3 mois (délai paramétrable de 1 à 3 mois).
A partir du journal des cartes échues, vous pouvez alerter vos clients pour qu'ils renouvellent leur moyen de paiement enregistré dans le wallet.
A noter que vous n’avez pas besoin de ce fichier pour connaître la date d’expiration du moyen de paiement des clients. En effet, lors de l’enrôlement du client, vous recevez en réponse des informations que vous pouvez stocker dans votre système d’information :
- Identifiant du moyen de paiement dans le wallet (champ paymentMeanId)
- Marque du moyen de paiement (champ paymentMeanBrand)
- Date d'expiration (champ panExpiryDate)
- PAN masqué (champ maskedPAN)
Pour avoir le contenu détaillé du journal des cartes échues, veuillez consulter le document Description des journaux.
Démarrer OneClick en 5 étapes
Étape 1 - Souscrire au service
Votre boutique n’est pas inscrite sur Mercanet
Si votre boutique n’a pas encore été inscrite, vous devez remplir le formulaire d’inscription (en demandant le service OneClick) et le retourner à BNP Paribas.
Votre boutique est déjà inscrite sur Mercanet
Si votre boutique est déjà inscrite sur Mercanet, vous devez demander à BNP Paribas d’activer le service OneClick.
Données de configuration du service OneClick
Afin de bénéficier du service OneClick, vous devez contacter l’assistance technique et fournir les informations suivantes :
- souhaitez-vous recevoir le jounral des cartes échues ;
- dans le cas d’une base clients partagée entre plusieurs boutiques d’une même enseigne, indiquer l’identifiant de l’enseigne.
Étape 2 - Mettre en œuvre le service
Lorsque vous avez choisi les interfaces Mercanet qui répondent à votre besoin (voir la partie choix des connecteurs), vous devez intégrer les connecteurs Mercanet pour connecter votre site à Mercanet et suivre les indications de la partie mise en oeuvre.
Étape 3 - Tester le service sur l’environnement recette
Une fois la mise en œuvre des connecteurs Mercanet réalisée, vous pouvez effectuer des tests pour valider votre intégration de OneClick.
| Données de test | |
|---|---|
| merchantId | 201000076690001 |
| clé secrète | p64ifeYBVIaRcjaWoahCiw9L8wokNLqG2_YOj_POD4g |
| version de la clé | 1 |
| cartes de test | cf page Cartes de test" |
| Serveur | URL de test |
|---|---|
| Paypage POST | https://payment-web-mercanet.test.sips-services.com/paymentInit |
| Paypage JSON | https://payment-web-mercanet.test.sips-services.com/rs-services/v2/paymentInit |
| Paypage SOAP | https://payment-web-mercanet.test.sips-services.com/services/v2/paymentInit |
| WalletPage POST | https://payment-webinit.mercanet.test.sips-services.com/walletManagementInit |
| WalletPage JSON | https://payment-web-mercanet.test.sips-services.com/rs-services/v2/walletManagementInit |
| WalletPage SOAP | https://payment-web-mercanet.test.sips-services.com/services/v2/walletManagementInit |
| Office | https://office-server-mercanet.test.sips-services.com/ |
Etape 4 - Valider le service en production
Vous êtes à présent en mesure de valider la connexion à Mercanet de production.
Au préalable, nous conseillons d’isoler votre site Web du public pour éviter que des clients effectuent des transactions pendant cette phase de validation.
Vous devez changer l’URL pour vous connecter au serveur Mercanet de production en utilisant les identifiants reçus lors l’inscription merchantId, secretKey et keyVersion.
| URL Mercanet | URL du serveur de paiement Mercanet récupéré par mail. |
| MerchantId | Identifiant de la boutique reçu par mail. |
| SecretKey | Clé secrète que vous récupérez via l’extranet Mercanet Téléchargement. |
| KeyVersion | Version clé secrète récupérée sur Mercanet Téléchargement (logiquement 1 pour la 1ère clé). |
Si vous souhaitez personnaliser vos pages de paiement ou vos pages de gestion du wallet, veuillez suivre la procédure décrite dans le document Custompages.
Comment valider l’enrôlement du client
Immédiatement
- Soumettez une requête d’enrôlement selon le scénario d’enrôlement que vous avez choisi (Paypage, Office (M2M), ou Walletpage).
Comment valider le débit du client
Immédiatement
- Soumettez une requête de débit selon de scénario de débit que vous avez choisi (Mercanet, Paypage ou Office (M2M)),
- Consultez la transaction via Mercanet Back Office à partir du transactionReference ou du S10TransactionId.
Le lendemain
- Vérifiez la présence de la transaction dans le journal des transactions,
- Vérifiez sur votre compte commerçant que l’opération a bien été créditée,
- Vous pouvez, si vous le souhaitez, rembourser la transaction via Mercanet Back Office.
Le surlendemain
- Vérifiez que l’opération de remboursement apparaît dans le journal des opérations,
- Vérifiez sur votre compte commerçant le débit, suite au remboursement.
Comment valider la gestion du wallet du client
Immédiatement
- Soumettez une ou plusieurs requêtes de gestion de wallet selon de scénario de débit que vous avez choisi (Paypage, Walletpage, Office (M2M) ou Mercanet Back Office).
Etape 5 - Démarrer le service en production
Une fois la validation du passage en production effectuée, ouvrez votre site au public pour permettre à vos clients d'utiliser le service OneClick et de s’enregistrer.
L’enrôlement des clients
Dans la journée
- Surveillez le taux d’acceptation (nombre de responseCode 00 par rapport au nombre total de transactions),
- Vérifiez la nature des refus non bancaires,
- Problème technique : responseCode 90, 97, 99,
- Fraude : responseCode 34, 3D Failure,
- Nombre max de tentatives de paiement atteint : responseCode 75.
Le lendemain
- Vérifiez dans le journal des transactions la présence de toutes les transactions traitées (acceptées et refusées),
- Vérifiez, dans le journal des opérations, la présence des opérations que vous avez effectuées ainsi que les remises (si vous avez choisi cette option du journal).
Le débit des clients
Lorsque vous soumettez vos premiers débits clients via Paypage ou Office (M2M) :
- Surveillez le taux d’acceptation (nombre de responseCode 00 par rapport au nombre total de transactions),
- Vérifiez la nature des refus non bancaires,
- Problème technique : responseCode 90, 97, 99,
- Fraude acquéreur : responseCode 34.




modification du nom du moyen de paiement sauvegardé
(non disponible pour les moyens de paiement expirés).
suppression d’un moyen de paiement sauvegardé.
